E-Commerce Analytics
SQL Case Study
Overview
This project analyzes transactional data from an e-commerce marketplace to evaluate revenue growth, customer purchasing behavior, and retention patterns.
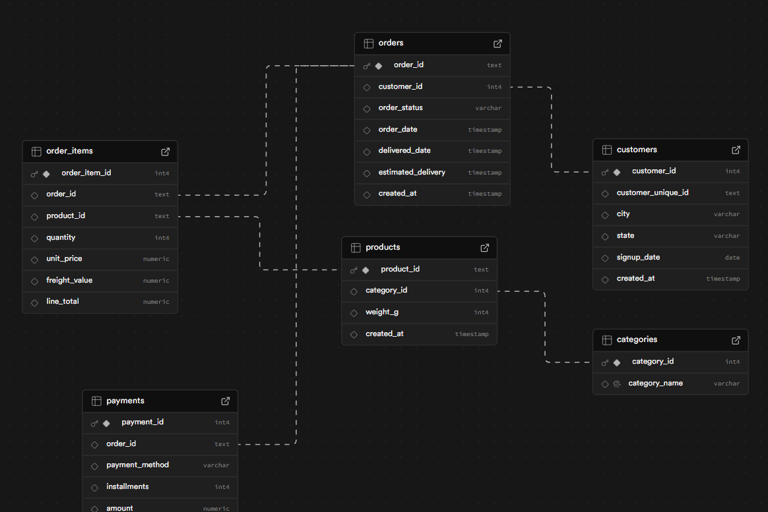
Using PostgreSQL and SQL, I designed an analytics-ready data model and conducted end-to-end analysis to identify what drives revenue and where growth opportunities exist.
Tools: PostgreSQL • SQL • Data Modeling • Cohort Analysis • RFM Segmentation
Problem
Marketplace growth alone does not indicate business health. Stakeholders needed clarity on:
Is revenue growing sustainably?
Are customers returning after their first purchase?
What products and customers generate most revenue?
Where should the business focus to improve performance?
Approach
The project followed a structured analytical workflow:
Built a star schema analytics model from raw transactional data
Validated data quality and relationships before analysis
Analyzed revenue trends and customer purchasing patterns
Performed cohort analysis to measure retention
Segmented customers using RFM methodology
Key insights
Growth is primarily driven by new customer acquisition, not retention.
~97% of customers make only one purchase.
Average basket size is low (~1.14 items), indicating mission-based shopping.
A small subset of products generates a large share of revenue.
High-value customers are frequently becoming inactive (“at risk”).
Recommendations
Focus on retention rather than acquisition alone.
Introduce engagement campaigns within 60–90 days after purchase.
Target high-value at-risk customers with reactivation strategies.
Encourage multi-item purchases through bundling and promotions.
What this project demonstrates
End-to-end analytical thinking
SQL-driven business analysis
Data modeling for analytics
Translating data into actionable decisions

